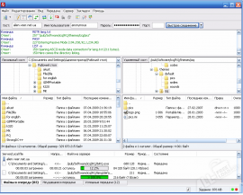
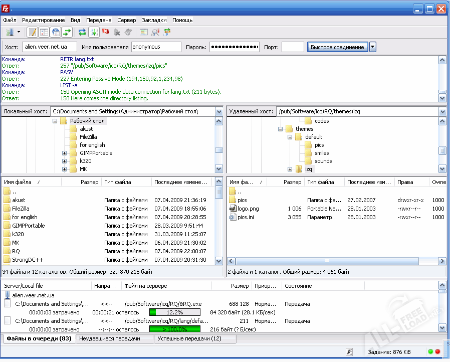
FileZilla является наиболее известным среди продвинутых бесплатных FTP-менеджеров, при помощи которого можно быстро и удобно скачать файлы и целые папки с различных FTP-серверов, а также загрузить необходимую информацию. Сама аббревиатура FTP (File Transfer Protocol) означает «протокол, который регулирует передачу файлов в компьютерных сетях».
Программная оболочка для работы с этим протоколом, называемая FTP-клиентом, дает пользователю возможность соединяться с серверами FTP и затем просматривать содержимое размещенных на них каталогов, а также загружать нужную информацию с сервера либо на сервер. FileZilla является свободно распространяемым многоязычным FTP client для всех основных операционных систем: MS Windows, Linux, Mac OS X.
Протокол представляет собой четкий набор определенных правил обмена данными. Существуют специализированные программы, которые позволяют соединиться с целевым сервером по этому протоколу. Такие программы и называютсяFTP- client. Любая из них требует наличия и последующей передачи специальных атрибутов, которые в разных программах имеют различное наименование. Имя FTP-сервера иначе может называться «имя FTP-хоста», имя пользователя – «пользователь», «логин» или «имя аккаунта». Единственное исключение – пароль в любой программе всегда имеет одинаковое наименование. После ввода всех необходимых атрибутов вы получаете возможность загружать файловую информацию на FTP-сервер либо же с него быстро и в неограниченном количестве.
Одним из преимуществ FTP-соединения является возможность отложенной докачки файлов. То есть, в случае, если связь оборвалась, программа сама дозакачивает файл с нужного момента – после того, как связь с целевым сервером будет восстановлена.
Для того, чтобы начать ощутить преимущества одного из наиболее мощных и популярных FTP-клиентов, распространяемых на русском языке, пользователю достаточно FileZilla скачать бесплатно. Данная программа наиболее удобна для новичков, оснащена приятным интерфейсом и имеет достаточный набор разнообразных настроек и дополнительных возможностей:
Функциональные преимущества клиента FileZilla:
- Поддержка FTP, FTPS (FTP-SSL/TLS), а также SFTP (SSH FTP)
- Удобный и функциональный менеджер целевых сайтов и очереди загрузок
- Мультиязычный интерфейс
- Нативная поддержка HTTP/1.1, FTP-Proxy, SOCKS 5
- Менеджер ограничения скорости
- Простой и функциональный мастер сетевых настроек
- Возможность приема/передачи файлов более 4GB
- Мультиплатформенность (Windows, BSD, OSX, Linux и др.)

